



本软件功能强大,为用户手机提供了许多详细的功能;它可以轻松加速各种游戏。该服务根据您选择的计划支持 Open加速器 和 PPTP。加速器22 支持 PPTP 和 L2TP 协议。遍布全球十几个国家的免费,高速,无限制服务器。

第一行专门用于降低网络延迟,并根据用户和游戏服务器的位置智能选择高质量的线路。以及 iPhone、iPad 和 iPod Touch 设备。100%免费VPN!VPN速度快。采用企业级BPG线路,配合最优路径智能选择算法,速度和稳定性都非常好。

您可以在任何地方使用vpnify。不仅提供了全局多线供用户选择,还可以根据实际测量选择最合适的线。加速器Connected 是一项在线隐私服务,在 32 个国家/地区拥有 110 多个 加速器 服务器。极光加速度app不需要注册。

每帐户支持多达 5 台设备 - 在多达 5 台不同设备上使用您的 KeepSolid VPN Unlimited 帐户。匿名冲浪将为您的隐私提供最大的保护。是运行在Android平台上的加速器。但是手机软件和中国客户浏览国外网站不兼容。

PC-Streaming 支持 Windows 和 Mac 系统。我们的重点是他们的 加速器 服务。浏览各大外网,推特、Ins、Facebook、YouTube都能使用,安全可靠,极速畅连。感兴趣的朋友赶紧下载试试吧。

在这种情况下,您可以选择通过虚拟专用网络转发所有流量并重试。高级帐户最多支持五台设备,无论是智能手机、平板电脑、笔记本电脑还是台式机。PC-Streaming 是一项在线隐私服务,可帮助用户在旅行或出国时流式传输内容。列出了更多位置,但它们都在维护中。
浪迹天涯
浪迹天涯
浪迹天涯
浪迹天涯
浪迹天涯
浪迹天涯
浪迹天涯
浪迹天涯
浪迹天涯
iPrivo 提供免费的广告支持的 Open加速器 访问。
选择适用于 Android 平台的 KeepSolid VPN Unlimited?因为我们的安全应用提供许多极为实用的功能。
Sun加速器 通过美国、英国、罗马尼亚和新加坡等 5 个国家/地区的 加速器 服务器提供个人 加速器 服务。
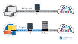
能够有效地对网络通信进行加密,通过建立安全的通道连接,保证网络数据的完全准确性,避免黑客在不安全的网络环境(如公共Wi-Fi)中盗用通信记录。
他们的新 加速器 服务 加速器HQ 为会员提供无限制访问位于 4 个国家/地区的 加速器 服务器的权限,包括美国(芝加哥、亚特兰大、盐湖城)、英国(伦敦)、荷兰(阿姆斯特丹)和日本(东京)。
Copyright © 2021 云梯加速器 All Rights Reserved
